
在当前大数据、移动互联、工业互联时代的大背景下,数字化的升级给中小制造企业提出更高的挑战。深圳市欧恩半导体照明有限公司,位于深圳市宝安区LED产业聚集地,由具有20多年应用设计经验的资深高级电子工程师主持产品开发设计工作,在光源封装领域拥有自己多项国家专利,在散热、工业控制、电源管理、可靠性设计方面,具有丰富的经验。欧恩照明使用自己旗下公司欧恩机床信息开发的数字工厂树字工厂系统,实现了产线制程数字化,大幅度提高生产效率,实现了增效降本的初衷。
欧恩照明现有两条贴片生产线,组装线有8条,都有上线数字工厂树字工厂系统。欧恩照明产品有200种,生产料号达2000个左右,每日生产订单约150张,生产任务安排及效率提升一直困扰欧恩照明。
上线数字工厂树字工厂前,生产现场管理面临问题:
1.传统生产任务纸质传递,效率低下。
2.遇到紧急插单,打乱排产计划,传达不及时,沟通效率低。
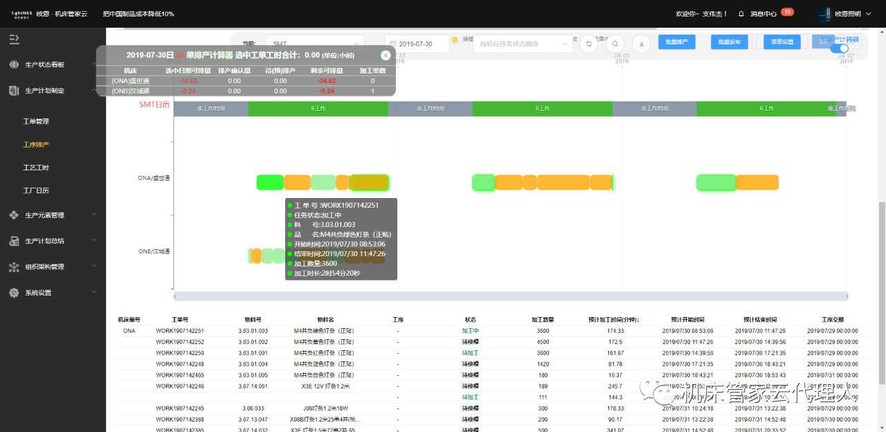
3.产线产出上层监控不到位,面对客户查询订单需通过多级询问。
4.工人积极性不高,产出不高,工人流动性大。
解决方案:
1. PMC利用树字工厂系统智能辅助排产功能,生产任务直接发到工人手机。工人到哪条生产线做什么产品,做多少个,一目了然。

(PMC排产人员直接把生产任务录入到系统)

(手机APP直接显示生产任务)

(现场为工人配置平板电脑或者直接使用手机亦可)
2.利用数字工厂树字工厂辅助排单功能,进度条往前拖动,完成生产任务插入,无需多方协调。

(遇到插单需求,PMC排产人员在后台把生产任务直接往前拖动即可调整顺序,工单信息会实时同步,工人只需按生产任务生产即可)

(相关人员可以通过手机临时把生产任务挂起,管理员权限可以在线调整生产人员)
3. 老板及员工只需在APP查看生产情况,查看生产工单进度,即可答复客户交期。

4. 工时产出排名公开公正,及时奖惩,提高工人积极性。


(通过团队入口即可查看自己的产出工时,收入每日可见)
欧恩照明有了系统辅助,实现了
产品交期从原来7天,缩短到3天;
平均提高直接生产效率30%;
收入每日可见,员工有获得感;
按时上班,自由下班,员工更好管了;
平均减少制造周期时间45%;
一般减少数据输入时间为75%以上;
平均减少半成品(WlP)24%:
平均减少为交班而准备的纸面工作61%;
平均减少引导时间27%.;
平均减少纸面工作和设计蓝图所带来的损失56%:
平均减少产品缺陷18%。
任务及时精准传达,提高沟通效率50%以上。
欧恩照明对应人员有了一个高效工具:
PMC:智能辅助排产系统,一键插单。排产更省心省力,安排更科学高效。
管理层:精准、客观、实时掌握现场状况(通过手机APP和生产看板)
工人:手机接收工单任务,在线报工,即时收获工时,产出收入及时可见。
老板:随时随地监控设备状态,掌握生产进度,导出报表随时查看。
同时,欧恩照明在车间中间位置挂起三块看板,让管理层和工人直观看到生产信息。

管理层使用的生产进度看板,目视化管理掌握设备运行情况,总体把握生产进度。


PMC查看设备稼动率,查看每天设备的使用情况,负荷情况。

工人可以直接在看板查看自己产出工时排名,也会让工人有竞争意识,让勤奋员工获得认可,让落后员工被暴露出来(员工感觉面子挂不住就会积极改进)

数字工厂树字工厂给欧恩照明带来的变化是非常明显,欧恩照明逐步完成生产制程数字化,提升了管理效率,同时整体生产更科学合理。另外,树字工厂也提升欧恩照明的企业综合形象,无论是业务员还是老板,乃至参观工厂的客户,数字工厂树字工厂给人的感觉都是高大上,让人耳目一新,在客户心理的形象分大大提升,为欧恩争取更多的议价权。
欧恩照明目前使用金蝶K3以及销客CRM系统,和树字工厂搭配,更是高效。ERP管理企业资源计划层面,MES管理制造执行层面,CRM管理客户资源层面。例:业务员在CRM上记录客户信息,提交生产订单后流转到ERP,PMC人员在ERP中生产的工单计划导入到MES中去执行生产,最终由MES反馈到ERP生产完成并出货。欧恩照明之所以能把各个软件用好用顺,是早早就认识到每个软件系统的边界,用不同的工具去解决不同的问题才是关键,才会有最好的效果。